Search icon CANCEL
Subscription
0
Cart icon
Your Cart (0 item)
Close icon
You have no products in your basket yet
Save more on your purchases! discount-offer-chevron-icon
Savings automatically calculated. No voucher code required.
Arrow left icon
Explore Products
Best Sellers
New Releases
Books
Videos
Audiobooks
Learning Hub
Newsletter Hub
Free Learning
Arrow right icon
timer SALE ENDS IN
0 Days
:
00 Hours
:
00 Minutes
:
00 Seconds
Spring Integration Essentials
Spring Integration Essentials

Spring Integration Essentials: Integrate the heterogeneous endpoints of enterprise applications with Spring Integration for effective communication

eBook
$17.98 $19.99
Paperback
$32.99
Subscription
Free Trial
Renews at $19.99p/m

What do you get with Print?

Product feature icon Instant access to your digital copy whilst your Print order is Shipped
Product feature icon Paperback book shipped to your preferred address
Product feature icon Redeem a companion digital copy on all Print orders
Product feature icon Access this title in our online reader with advanced features
Product feature icon DRM FREE - Read whenever, wherever and however you want
OR
Modal Close icon
Payment Processing...
tick Completed

Shipping Address

Billing Address

Shipping Methods
Table of content icon View table of contents Preview book icon Preview Book

Spring Integration Essentials

Chapter 1. Getting Started

In this chapter, we will set up our development environment and discuss how we can leverage SpringSource Tool Suite (STS) to its maximum. Although any popular Java development IDE such as Eclipse, intelliJ, NetBeans, and others can be used for developing Spring Integration solutions, pivotal, the company spearheading Spring Integration, recommends that you use STS which is an Eclipse-based IDE.

Setting up STS

STS comes with many off-the-shelf plugins, visual editors, and other features, which ease the development of Spring-powered enterprise applications. The look and feel of the IDE is very similar to Eclipse. Install STS by following these steps:

  1. JDK 1.6 and above is a prerequisite, download and install it from http://www.oracle.com/technetwork/java/javase/downloads/java-archive-downloads-javase6-419409.html.
  2. Set JAVA_HOME properties as explained in the documentation at https://docs.oracle.com/cd/E19182-01/820-7851/inst_cli_jdk_javahome_t/index.html.
  3. Download STS from http://spring.io/tools/sts.
  4. The downloaded file is in ZIP format. Extract it to the preferred folder and it's all set.
  5. Go to <installation-directory>\sts-bundle\sts-3.6.1.RELEASE. The STS.exe file is the executable for launching the IDE.
  6. This step is optional but can help in efficient functioning of the OS editor—change the memory allocation parameter. Locate STS.ini (in the same folder as STS.exe) and change the value of Xmx. For 2 GB, I've put it as Xmx2048m.

Creating your first project

The following steps will help you in creating your first project:

  1. Create a Spring Integration project by navigating to File | Spring Project, as shown in the following screenshot:
    Creating your first project
  2. Under the templates section, select Spring Integration Project - Simple. Provide a project name, for example, sisimple, as shown in the following screenshot:
    Creating your first project
  3. Fill in the information required to create a Maven-based project, as shown in this screenshot:
    Creating your first project
  4. Click on Finish; this will create a project with the name that was provided by us (sisimple), as shown in this screenshot:
    Creating your first project

This project is as simple as it can be. Let's take a quick look at the generated Java classes in the following points:

  • Main.java: This file is located at the path: /sisimple/src/main/java/com/chandan/example/si/. It has the main method and will be used to run this sample. Right-click on this file from the package explorer and click on Run As | Java Application—this will start the program. This class has the code to bootstrap Spring Integration configuration files and load components defined in it. Additionally, it converts user input to upper case.
  • StringConversionService.java: This file is located at the path: /sisimple/src/main/java/com/chandan/example/si/service/. This is the service interface that is used to convert user input to upper case.
  • spring-integration-context.xml: This file is located at the path: /sisimple/src/main/resources/META-INF/spring/integration/. It is the Spring Integration configuration file. It contains the XML-based declaration of Spring Integration components.
  • log4j.xml: This file is located at the path: /sisimple/src/main/resources/. It is the Log4j configuration file. It can be edited to control the log level, appenders, and other logging-related aspects.
  • StringConversionServiceTest.java: This file is located at the path: /sisimple/src/test/java/com/chandan/example/si/. This is the test file for StringConversionService. This will be used to run tests against the service classes.
  • pom.xml: This is the file used for rmaven dependency management, located in /sisimple/. It has entries for all the dependencies used by the project.

It will be a bit heavy and premature to explain each of the components in these classes and configuration files without having built up some theoretical concepts—we will discuss each of the elements in detail, as we move ahead in the chapters.

STS visual editor

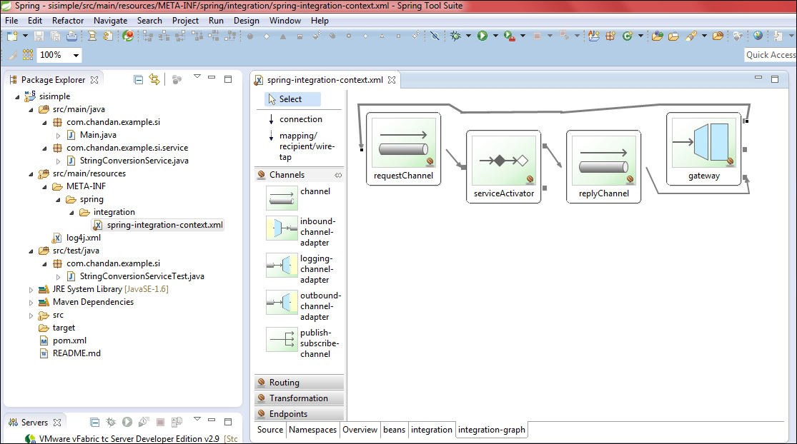
STS provides visual ways to add different namespaces. Locate spring-integration-context.xml under /sisimple/src/main/resources/META-INF/spring/integration/ and open it. This is the default Spring configuration file. Click on the Namespaces tab to manage different namespaces of Spring Integration. The following screenshot shows imported namespaces for this sample project:

STS visual editor

In the same editor, clicking on the Integration-graph tab will open a visual editor, which can be used to add/modify or delete endpoints, channels, and other components of Spring Integration. The following screenshot contains the integration graph for our sample project:

STS visual editor

Let's have a quick look at the generated Maven POM—overall, there are three dependencies; only one for Spring Integration, and the other ones for Junit and log4j, as shown in the following screenshot:

STS visual editor

Spring Integration Scala DSL

This is still in the very early stages and is an incubation project. Scala DSL should not be confused with other EIP implementations being offered in Scala—rather, it is built on top of Spring Integration and provides DSL-based configuration and flow management.

Summary

In this chapter, you learned how to set up your IDE and created a basic project. We also tried our hands at the visual editor of STS and covered a quick introduction of the upcoming Scala DSL for Spring Integration. We will leverage this knowledge to build a compelling Spring Integration application using STS throughout the rest of the chapters.

In the next chapter, we will cover how to ingest messages in the application and then how to process them.

Left arrow icon Right arrow icon

Description

This book is intended for developers who are either already involved with enterprise integration or planning to venture into the domain. Basic knowledge of Java and Spring is expected. For newer users, this book can be used to understand an integration scenario, what the challenges are, and how Spring Integration can be used to solve it. Prior experience of Spring Integration is not expected as this book will walk you through all the code examples.

Who is this book for?

This book is intended for developers who are either already involved with enterprise integration or planning to venture into the domain. Basic knowledge of Java and Spring is expected.

What you will learn

  • Set up your Spring tool suite IDE to get the best support possible for Spring Integration
  • Discover how messages can be consumed from external sources
  • Understand the different ways in which a message can be processed once it is inside the system
  • Transform messages from one format to another
  • Orchestrate message flow across endpoints
  • Use Spring Integration components to connect to external systems such as databases, FTP servers, social networking sites, and process batch jobs
  • Test and scale up your Spring Integration application to monitor and manage its performance
Estimated delivery fee Deliver to United States

Economy delivery 10 - 13 business days

Free $6.95

Premium delivery 6 - 9 business days

$21.95
(Includes tracking information)

Product Details

Country selected
Publication date, Length, Edition, Language, ISBN-13
Publication date : Feb 20, 2015
Length: 198 pages
Edition : 1st
Language : English
ISBN-13 : 9781783989164
Vendor :
Oracle
Languages :
Tools :

What do you get with Print?

Product feature icon Instant access to your digital copy whilst your Print order is Shipped
Product feature icon Paperback book shipped to your preferred address
Product feature icon Redeem a companion digital copy on all Print orders
Product feature icon Access this title in our online reader with advanced features
Product feature icon DRM FREE - Read whenever, wherever and however you want
OR
Modal Close icon
Payment Processing...
tick Completed

Shipping Address

Billing Address

Shipping Methods
Estimated delivery fee Deliver to United States

Economy delivery 10 - 13 business days

Free $6.95

Premium delivery 6 - 9 business days

$21.95
(Includes tracking information)

Product Details

Publication date : Feb 20, 2015
Length: 198 pages
Edition : 1st
Language : English
ISBN-13 : 9781783989164
Vendor :
Oracle
Languages :
Tools :

Packt Subscriptions

See our plans and pricing
Modal Close icon
$19.99 billed monthly
Feature tick icon Unlimited access to Packt's library of 7,000+ practical books and videos
Feature tick icon Constantly refreshed with 50+ new titles a month
Feature tick icon Exclusive Early access to books as they're written
Feature tick icon Solve problems while you work with advanced search and reference features
Feature tick icon Offline reading on the mobile app
Feature tick icon Simple pricing, no contract
$199.99 billed annually
Feature tick icon Unlimited access to Packt's library of 7,000+ practical books and videos
Feature tick icon Constantly refreshed with 50+ new titles a month
Feature tick icon Exclusive Early access to books as they're written
Feature tick icon Solve problems while you work with advanced search and reference features
Feature tick icon Offline reading on the mobile app
Feature tick icon Choose a DRM-free eBook or Video every month to keep
Feature tick icon PLUS own as many other DRM-free eBooks or Videos as you like for just $5 each
Feature tick icon Exclusive print discounts
$279.99 billed in 18 months
Feature tick icon Unlimited access to Packt's library of 7,000+ practical books and videos
Feature tick icon Constantly refreshed with 50+ new titles a month
Feature tick icon Exclusive Early access to books as they're written
Feature tick icon Solve problems while you work with advanced search and reference features
Feature tick icon Offline reading on the mobile app
Feature tick icon Choose a DRM-free eBook or Video every month to keep
Feature tick icon PLUS own as many other DRM-free eBooks or Videos as you like for just $5 each
Feature tick icon Exclusive print discounts

Frequently bought together


Stars icon
Total $ 81.98
Spring Integration Essentials
$32.99
Spring MVC Beginner's Guide
$48.99
Total $ 81.98 Stars icon

Table of Contents

11 Chapters
1. Getting Started Chevron down icon Chevron up icon
2. Message Ingestion Chevron down icon Chevron up icon
3. Message Processing Chevron down icon Chevron up icon
4. Message Transformers Chevron down icon Chevron up icon
5. Message Flow Chevron down icon Chevron up icon
6. Integration with External Systems Chevron down icon Chevron up icon
7. Integration with Spring Batch Chevron down icon Chevron up icon
8. Testing Support Chevron down icon Chevron up icon
9. Monitoring, Management, and Scaling Up Chevron down icon Chevron up icon
10. An End-to-End Example Chevron down icon Chevron up icon
Index Chevron down icon Chevron up icon

Customer reviews

Rating distribution
Full star icon Full star icon Half star icon Empty star icon Empty star icon 2.7
(3 Ratings)
5 star 0%
4 star 33.3%
3 star 33.3%
2 star 0%
1 star 33.3%
John C. Gunvaldson Aug 13, 2015
Full star icon Full star icon Full star icon Full star icon Empty star icon 4
Book Review – Spring Integration EssentialsAuthor: Chandan Pandey, Pages: ~ 175My take on “Spring Integration Essentials” can be condensed, at the very least, to a quick how-to for the configuration of Java Message Service (JMS) on the Client Side. JMS is foremost a huge API for the formal communication known as messaging between computers (lightweight messaging and declarative adapters). Spring Integration extends Spring programming to support various Enterprise Integration Patterns (including JMS). This book, Spring Integration Essentials is very much a how-to with examples for much of the work of Integrating JMS into a Spring Application.I would be the first to admit that Grokking the entirety of the Enterprise Integration Patterns is an inherently difficult task. That building out an ESB, MessageQue and various data support services is only the tip of the alphabet of technology soup that must be mastered (all technologies we are building out here at work this year). All necessary to support higher levels of abstraction that current architectures require. Somewhere near the core of all this work is gaining experience and expertise in Messaging Systems, Messaging Channels, Message Construction, Message Routing, Message Transformation and Messaging Endpoints (and many others). If this is the work at hand for you (in your Spring application), then this book will help you with your understanding of these topics.There are roughly 10 chapters with an End-to-End example project in the last chapter. This last chapter is succinct, brief and rapidly moves through examples for Ingesting data, Aggregating feeds, Transforming feeds into appropriate formats and Integrating data from a database. Finally the example project shows sending mail, and putting a message on the JMS Queue.I wouldn’t think twice about picking up this book if this is where your Spring work is. You are very likely to appreciate the code examples and concepts – you’ll just probably want more! And more, as the author states, is as close as http://projects.spring.io/spring-integration/, which this book very nicely complements.
Amazon Verified review Amazon
Amazon Kunde Jul 26, 2017
Full star icon Full star icon Full star icon Empty star icon Empty star icon 3
As mentioned, the explanation of the Spring Integration capabilities are good, but there is no deeper insight of the spring-integration-java-dsl (created on github on Feb 2, 2014). The code examples are just xml configurated.
Amazon Verified review Amazon
Java Anniyan Aug 29, 2015
Full star icon Empty star icon Empty star icon Empty star icon Empty star icon 1
I dont see any good working examples , all it talks about configuration and how to get working example is up to the readers. If all i look is these configuration details i would go to the spring web site for it
Amazon Verified review Amazon
Get free access to Packt library with over 7500+ books and video courses for 7 days!
Start Free Trial

FAQs

What is the digital copy I get with my Print order? Chevron down icon Chevron up icon

When you buy any Print edition of our Books, you can redeem (for free) the eBook edition of the Print Book you’ve purchased. This gives you instant access to your book when you make an order via PDF, EPUB or our online Reader experience.

What is the delivery time and cost of print book? Chevron down icon Chevron up icon

Shipping Details

USA:

'

Economy: Delivery to most addresses in the US within 10-15 business days

Premium: Trackable Delivery to most addresses in the US within 3-8 business days

UK:

Economy: Delivery to most addresses in the U.K. within 7-9 business days.
Shipments are not trackable

Premium: Trackable delivery to most addresses in the U.K. within 3-4 business days!
Add one extra business day for deliveries to Northern Ireland and Scottish Highlands and islands

EU:

Premium: Trackable delivery to most EU destinations within 4-9 business days.

Australia:

Economy: Can deliver to P. O. Boxes and private residences.
Trackable service with delivery to addresses in Australia only.
Delivery time ranges from 7-9 business days for VIC and 8-10 business days for Interstate metro
Delivery time is up to 15 business days for remote areas of WA, NT & QLD.

Premium: Delivery to addresses in Australia only
Trackable delivery to most P. O. Boxes and private residences in Australia within 4-5 days based on the distance to a destination following dispatch.

India:

Premium: Delivery to most Indian addresses within 5-6 business days

Rest of the World:

Premium: Countries in the American continent: Trackable delivery to most countries within 4-7 business days

Asia:

Premium: Delivery to most Asian addresses within 5-9 business days

Disclaimer:
All orders received before 5 PM U.K time would start printing from the next business day. So the estimated delivery times start from the next day as well. Orders received after 5 PM U.K time (in our internal systems) on a business day or anytime on the weekend will begin printing the second to next business day. For example, an order placed at 11 AM today will begin printing tomorrow, whereas an order placed at 9 PM tonight will begin printing the day after tomorrow.


Unfortunately, due to several restrictions, we are unable to ship to the following countries:

  1. Afghanistan
  2. American Samoa
  3. Belarus
  4. Brunei Darussalam
  5. Central African Republic
  6. The Democratic Republic of Congo
  7. Eritrea
  8. Guinea-bissau
  9. Iran
  10. Lebanon
  11. Libiya Arab Jamahriya
  12. Somalia
  13. Sudan
  14. Russian Federation
  15. Syrian Arab Republic
  16. Ukraine
  17. Venezuela
What is custom duty/charge? Chevron down icon Chevron up icon

Customs duty are charges levied on goods when they cross international borders. It is a tax that is imposed on imported goods. These duties are charged by special authorities and bodies created by local governments and are meant to protect local industries, economies, and businesses.

Do I have to pay customs charges for the print book order? Chevron down icon Chevron up icon

The orders shipped to the countries that are listed under EU27 will not bear custom charges. They are paid by Packt as part of the order.

List of EU27 countries: www.gov.uk/eu-eea:

A custom duty or localized taxes may be applicable on the shipment and would be charged by the recipient country outside of the EU27 which should be paid by the customer and these duties are not included in the shipping charges been charged on the order.

How do I know my custom duty charges? Chevron down icon Chevron up icon

The amount of duty payable varies greatly depending on the imported goods, the country of origin and several other factors like the total invoice amount or dimensions like weight, and other such criteria applicable in your country.

For example:

  • If you live in Mexico, and the declared value of your ordered items is over $ 50, for you to receive a package, you will have to pay additional import tax of 19% which will be $ 9.50 to the courier service.
  • Whereas if you live in Turkey, and the declared value of your ordered items is over € 22, for you to receive a package, you will have to pay additional import tax of 18% which will be € 3.96 to the courier service.
How can I cancel my order? Chevron down icon Chevron up icon

Cancellation Policy for Published Printed Books:

You can cancel any order within 1 hour of placing the order. Simply contact customercare@packt.com with your order details or payment transaction id. If your order has already started the shipment process, we will do our best to stop it. However, if it is already on the way to you then when you receive it, you can contact us at customercare@packt.com using the returns and refund process.

Please understand that Packt Publishing cannot provide refunds or cancel any order except for the cases described in our Return Policy (i.e. Packt Publishing agrees to replace your printed book because it arrives damaged or material defect in book), Packt Publishing will not accept returns.

What is your returns and refunds policy? Chevron down icon Chevron up icon

Return Policy:

We want you to be happy with your purchase from Packtpub.com. We will not hassle you with returning print books to us. If the print book you receive from us is incorrect, damaged, doesn't work or is unacceptably late, please contact Customer Relations Team on customercare@packt.com with the order number and issue details as explained below:

  1. If you ordered (eBook, Video or Print Book) incorrectly or accidentally, please contact Customer Relations Team on customercare@packt.com within one hour of placing the order and we will replace/refund you the item cost.
  2. Sadly, if your eBook or Video file is faulty or a fault occurs during the eBook or Video being made available to you, i.e. during download then you should contact Customer Relations Team within 14 days of purchase on customercare@packt.com who will be able to resolve this issue for you.
  3. You will have a choice of replacement or refund of the problem items.(damaged, defective or incorrect)
  4. Once Customer Care Team confirms that you will be refunded, you should receive the refund within 10 to 12 working days.
  5. If you are only requesting a refund of one book from a multiple order, then we will refund you the appropriate single item.
  6. Where the items were shipped under a free shipping offer, there will be no shipping costs to refund.

On the off chance your printed book arrives damaged, with book material defect, contact our Customer Relation Team on customercare@packt.com within 14 days of receipt of the book with appropriate evidence of damage and we will work with you to secure a replacement copy, if necessary. Please note that each printed book you order from us is individually made by Packt's professional book-printing partner which is on a print-on-demand basis.

What tax is charged? Chevron down icon Chevron up icon

Currently, no tax is charged on the purchase of any print book (subject to change based on the laws and regulations). A localized VAT fee is charged only to our European and UK customers on eBooks, Video and subscriptions that they buy. GST is charged to Indian customers for eBooks and video purchases.

What payment methods can I use? Chevron down icon Chevron up icon

You can pay with the following card types:

  1. Visa Debit
  2. Visa Credit
  3. MasterCard
  4. PayPal
What is the delivery time and cost of print books? Chevron down icon Chevron up icon

Shipping Details

USA:

'

Economy: Delivery to most addresses in the US within 10-15 business days

Premium: Trackable Delivery to most addresses in the US within 3-8 business days

UK:

Economy: Delivery to most addresses in the U.K. within 7-9 business days.
Shipments are not trackable

Premium: Trackable delivery to most addresses in the U.K. within 3-4 business days!
Add one extra business day for deliveries to Northern Ireland and Scottish Highlands and islands

EU:

Premium: Trackable delivery to most EU destinations within 4-9 business days.

Australia:

Economy: Can deliver to P. O. Boxes and private residences.
Trackable service with delivery to addresses in Australia only.
Delivery time ranges from 7-9 business days for VIC and 8-10 business days for Interstate metro
Delivery time is up to 15 business days for remote areas of WA, NT & QLD.

Premium: Delivery to addresses in Australia only
Trackable delivery to most P. O. Boxes and private residences in Australia within 4-5 days based on the distance to a destination following dispatch.

India:

Premium: Delivery to most Indian addresses within 5-6 business days

Rest of the World:

Premium: Countries in the American continent: Trackable delivery to most countries within 4-7 business days

Asia:

Premium: Delivery to most Asian addresses within 5-9 business days

Disclaimer:
All orders received before 5 PM U.K time would start printing from the next business day. So the estimated delivery times start from the next day as well. Orders received after 5 PM U.K time (in our internal systems) on a business day or anytime on the weekend will begin printing the second to next business day. For example, an order placed at 11 AM today will begin printing tomorrow, whereas an order placed at 9 PM tonight will begin printing the day after tomorrow.


Unfortunately, due to several restrictions, we are unable to ship to the following countries:

  1. Afghanistan
  2. American Samoa
  3. Belarus
  4. Brunei Darussalam
  5. Central African Republic
  6. The Democratic Republic of Congo
  7. Eritrea
  8. Guinea-bissau
  9. Iran
  10. Lebanon
  11. Libiya Arab Jamahriya
  12. Somalia
  13. Sudan
  14. Russian Federation
  15. Syrian Arab Republic
  16. Ukraine
  17. Venezuela
Modal Close icon
Modal Close icon